Quick Search Control is a part of MetaMiner Client main toolbar and it is a key feature for instant search across all data elements in the Content Area. Presentation of BI data on your screen immediately changes as you type in Quick Search Control.
Most MetaMiner Client tabs provide the Quick Search Control functionality.
For example, open the Users tab and begin typing in the Quick Search Control. MetaMiner Client immediately limits the displayed data to the assets which match your input:

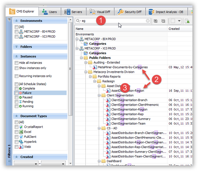
 Here you type some text, for instance, ea...
 Search returns matches of individual reports or documents containing the search pattern.
 Note that Quick Search also returns containers that match as well, and displays all content of those containers.
Documents and containers which include the search string will be highlighted (see a figure above).
To open Quick Search Control, do one of the following:
| • | Single click the control with the left mouse button, or | 
| • | On the Find main menu, choose Quick Search Control, or | 
| • | Press Ctrl+F, see also Keyboard Shortcuts. | 
Quick Search is not case sensitive. Your input can be located at any position of the name of your documents and folders, not just at the beginning.
 
 Warning
Your input in Quick Search is limited to 32 Unicode characters. You cannot type in more characters.
To cancel Quick Search Control results, do one of the followin:
| • | Click the  | 
| • | Reset all filters, including Quick Search (see View - Reset All Filters). | 
 
See also